在当今企业数字化浪潮中,数据架构面临核心挑战:如何让AI不仅产生洞察,更能安全可信地转化为实际行动。PalantirFoundry通过其本体论(Ontology)框架,将现实世界业务转化为动态“数字孪生”,为AI智能体提供可操作的业务语境。
今天,国内数据管理领域迎来重要突破:Datablau正式发布Ontology Modeler1.0,一款定位为AI原生的企业级本体建模与治理平台。
该产品通过将传统的ER数据模型、数据标准升级为富含语义关系的动态业务本体,并基于此构建GraphRAG,最终赋能智能决策与应用。
语义层:业务友好的数据理解
产品支持一键式智能转换,可将企业现有的ER数据模型自动转化为富含语义关系的业务本体。通过可视化建模器,业务人员可以直观地设计和管理复杂的业务概念体系,如“合同”、“参与方”、“标的”等类的层次结构与关联关系。
AI驱动:大幅降低本体构建门槛
传统本体构建需要大量专业知识和时间投入,而Datablau通过内置AI助手,将这一过程简化至极。AI助手不仅能理解数据模型结构,还能生成详细的转换计划,定义核心类、属性及关系,将原本需要数月专业投入的本体建模工作缩短至天甚至小时级别。
闭环运营:从洞察到行动的桥梁
构建的业务本体可直接为决策系统和AI应用提供支持。平台能够将非结构化文档与已构建的本体关联,基于本体语义自动抽取、组织知识,实现基于自然语言的精准数据查询和分析。
Datablau认为,核心问题在于缺乏一个能够贯通业务语义、技术逻辑与数据实例的统一知识框架。为此,Datablau本体解决方案提出了“语义-行为-数据”的核心框架。
该框架形成了一个完整的价值闭环:
1.语义层:将ER模型、文档等通过大模型(LLM)能力,转化为机器可理解、富含业务逻辑的“本体”。
2.行为层:本体驱动推理机和GraphRAG,使系统能够进行逻辑推理和智能检索。
3.数据层:最终反馈并指导“业务决策与行动”,并通过系统MCP与外界大模型及应用无缝集成。
产品核心功能:三步构建企业“数字大脑”
第一步:AI驱动,从“数据模型”到“业务本体”
产品支持一键式智能转换。用户可导入现有的企业级ER数据模型(由DatablauDDM等工具设计),通过内置的AI助手,自动将其转化为以OWL等标准语言描述的本体。

AI助手不仅能理解模型结构,还能生成详细的转换计划,定义核心类、属性及关系,极大提升了本体构建的效率与标准化程度。
第二步:可视化建模,轻松管理业务语义
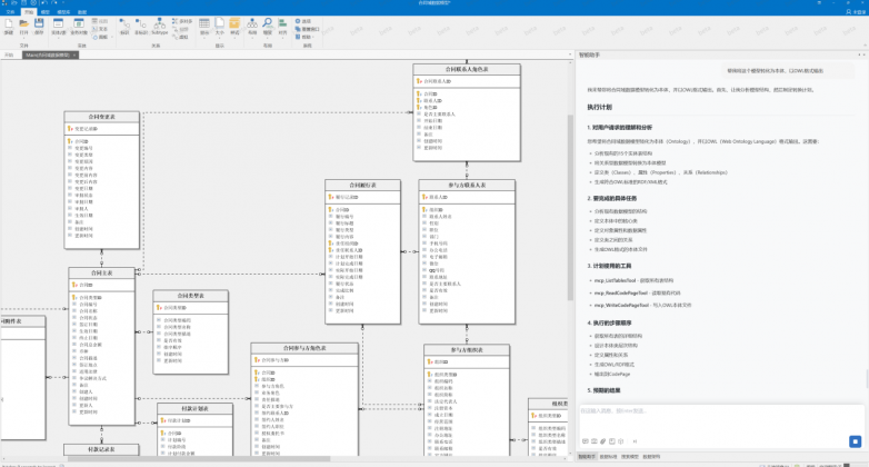
对于生成的本体或全新构建的本体,平台提供了强大的可视化建模器。用户可以在“类”、“属性”、“个体”等视图下,直观地设计和管理复杂的业务概念体系。

例如,在“合同域”本体中,可以清晰看到“合同”、“参与方”、“标的”等类的层次结构与关联关系。
AI助手全程伴随,可随时就建模细节(如“主体角色”应包含哪些固定类型)提供建议,实现人机协同建模。
第三步:从本体到智能——让数据具备“理解、推理与行动”能力
在完成本体建模后,真正的价值不在于“有一张图”,而在于本体所具备的核心能力:可模拟、可推理、可决策、可行动。平台以本体为语义中枢,将客户、合同、财务、组织等关键对象及其数据属性统一到可计算的知识结构中,使数据不再是孤立字段,而是可被理解和推演的业务实体。
基于此,系统进一步构建高质量的GraphRAG:将合同、制度、需求文档等非结构化内容自动映射到本体语义之上,实现“文档—数据—关系”的统一建模。大模型不再只是检索文本,而是沿着本体关系进行语义约束与推理计算。

因此,业务人员可以直接通过自然语言提出问题,例如“计算某合同的应缴税额”,系统不仅给出结果,还能同步展示计算逻辑、适用规则、相关条款及涉及主体,实现可解释、可追溯、可复用的对话式数据洞察。本体不再是静态资产,而成为驱动分析、决策与自动行动的智能底座。

核心优势:更懂业务、AI原生、面向未来
Datablau Ontology Modeler 1.0 的发布,集中体现了其在以下方面的领先思考:
更懂业务:其基础并非从零开始,而是基于企业沉淀多年的数据资产(数据模型、标准)进行升华,确保了本体与业务的高相关性,并促进了业务专家与技术人员的协同。
AI原生:深度集成大模型能力,贯穿于本体设计、转换、优化、问答全流程,将原本需要数月专业投入的工作缩短至天甚至小时级别。
面向未来:产品内置逻辑推理机,并采用开放的MCP协议,使其能够无缝集成到各类AI智能体与下一代应用中,直接为可信AI、数字孪生、决策模拟等前沿场景提供“知识燃料”。
结语
Datablau Ontology Modeler 1.0的推出,标志着企业数据治理正从“被动管理”走向“主动赋能”。它不再仅仅满足于理清数据资产,而是致力于激活数据语义,将数据转化为企业可直接调用、可推理、可对话的“智慧”。
在通往AGI与企业深度结合的道路上,富含语义、结构严谨的“知识”将成为关键基础设施。Datablau的此次创新,正是为构建这一基础设施提供了重要的工具与范式。
(本文来源:日照新闻网。本网转发此文章,旨在为读者提供更多信息资讯,所涉内容不构成投资、消费建议。对文章事实有疑问,请与有关方核实或与本网联系。文章观点非本网观点,仅供读者参考。)
在当今企业数字化浪潮中,数据架构面临核心挑战:如何让AI不仅产生洞察,更能安全可信地转化为实际行动。PalantirFoundry通过其本体论(Ontology)框架,将现实世界业务转化为动态“数字孪生”,为AI智能体提供可操作的业务语境。
今天,国内数据管理领域迎来重要突破:Datablau正式发布Ontology Modeler1.0,一款定位为AI原生的企业级本体建模与治理平台。
该产品通过将传统的ER数据模型、数据标准升级为富含语义关系的动态业务本体,并基于此构建GraphRAG,最终赋能智能决策与应用。
语义层:业务友好的数据理解
产品支持一键式智能转换,可将企业现有的ER数据模型自动转化为富含语义关系的业务本体。通过可视化建模器,业务人员可以直观地设计和管理复杂的业务概念体系,如“合同”、“参与方”、“标的”等类的层次结构与关联关系。
AI驱动:大幅降低本体构建门槛
传统本体构建需要大量专业知识和时间投入,而Datablau通过内置AI助手,将这一过程简化至极。AI助手不仅能理解数据模型结构,还能生成详细的转换计划,定义核心类、属性及关系,将原本需要数月专业投入的本体建模工作缩短至天甚至小时级别。
闭环运营:从洞察到行动的桥梁
构建的业务本体可直接为决策系统和AI应用提供支持。平台能够将非结构化文档与已构建的本体关联,基于本体语义自动抽取、组织知识,实现基于自然语言的精准数据查询和分析。
Datablau认为,核心问题在于缺乏一个能够贯通业务语义、技术逻辑与数据实例的统一知识框架。为此,Datablau本体解决方案提出了“语义-行为-数据”的核心框架。
该框架形成了一个完整的价值闭环:
1.语义层:将ER模型、文档等通过大模型(LLM)能力,转化为机器可理解、富含业务逻辑的“本体”。
2.行为层:本体驱动推理机和GraphRAG,使系统能够进行逻辑推理和智能检索。
3.数据层:最终反馈并指导“业务决策与行动”,并通过系统MCP与外界大模型及应用无缝集成。
产品核心功能:三步构建企业“数字大脑”
第一步:AI驱动,从“数据模型”到“业务本体”
产品支持一键式智能转换。用户可导入现有的企业级ER数据模型(由DatablauDDM等工具设计),通过内置的AI助手,自动将其转化为以OWL等标准语言描述的本体。

AI助手不仅能理解模型结构,还能生成详细的转换计划,定义核心类、属性及关系,极大提升了本体构建的效率与标准化程度。
第二步:可视化建模,轻松管理业务语义
对于生成的本体或全新构建的本体,平台提供了强大的可视化建模器。用户可以在“类”、“属性”、“个体”等视图下,直观地设计和管理复杂的业务概念体系。

例如,在“合同域”本体中,可以清晰看到“合同”、“参与方”、“标的”等类的层次结构与关联关系。
AI助手全程伴随,可随时就建模细节(如“主体角色”应包含哪些固定类型)提供建议,实现人机协同建模。
第三步:从本体到智能——让数据具备“理解、推理与行动”能力
在完成本体建模后,真正的价值不在于“有一张图”,而在于本体所具备的核心能力:可模拟、可推理、可决策、可行动。平台以本体为语义中枢,将客户、合同、财务、组织等关键对象及其数据属性统一到可计算的知识结构中,使数据不再是孤立字段,而是可被理解和推演的业务实体。
基于此,系统进一步构建高质量的GraphRAG:将合同、制度、需求文档等非结构化内容自动映射到本体语义之上,实现“文档—数据—关系”的统一建模。大模型不再只是检索文本,而是沿着本体关系进行语义约束与推理计算。

因此,业务人员可以直接通过自然语言提出问题,例如“计算某合同的应缴税额”,系统不仅给出结果,还能同步展示计算逻辑、适用规则、相关条款及涉及主体,实现可解释、可追溯、可复用的对话式数据洞察。本体不再是静态资产,而成为驱动分析、决策与自动行动的智能底座。

核心优势:更懂业务、AI原生、面向未来
Datablau Ontology Modeler 1.0 的发布,集中体现了其在以下方面的领先思考:
更懂业务:其基础并非从零开始,而是基于企业沉淀多年的数据资产(数据模型、标准)进行升华,确保了本体与业务的高相关性,并促进了业务专家与技术人员的协同。
AI原生:深度集成大模型能力,贯穿于本体设计、转换、优化、问答全流程,将原本需要数月专业投入的工作缩短至天甚至小时级别。
面向未来:产品内置逻辑推理机,并采用开放的MCP协议,使其能够无缝集成到各类AI智能体与下一代应用中,直接为可信AI、数字孪生、决策模拟等前沿场景提供“知识燃料”。
结语
Datablau Ontology Modeler 1.0的推出,标志着企业数据治理正从“被动管理”走向“主动赋能”。它不再仅仅满足于理清数据资产,而是致力于激活数据语义,将数据转化为企业可直接调用、可推理、可对话的“智慧”。
在通往AGI与企业深度结合的道路上,富含语义、结构严谨的“知识”将成为关键基础设施。Datablau的此次创新,正是为构建这一基础设施提供了重要的工具与范式。
(本文来源:日照新闻网。本网转发此文章,旨在为读者提供更多信息资讯,所涉内容不构成投资、消费建议。对文章事实有疑问,请与有关方核实或与本网联系。文章观点非本网观点,仅供读者参考。)